Jak korzystać z Nano Banana Pro i ile kosztuje? Praktyczny przewodnik dla początkujących

Data publikacji: 27-11-2025  |  Data aktualizacji: 15-05-2026  | Autor: Mateusz Ciećwierz

Nano Banana to model generowania obrazów od Google oparty na sztucznej inteligencji, który zyskał dużą popularność ze względu na jakość generowanych grafik i łatwą dostępność. W tym artykule pokażę, jak rozpocząć pracę z tym narzędziem oraz w jaki sposób można korzystać z jego zaawansowanej wersji - Nano Banana Pro.

Jak korzystać z Nano Banana Pro i ile kosztuje? Praktyczny przewodnik dla początkujących

Spis treści
    Jeśli jeszcze nie wiesz, czym jest to narzędzie, to na samym początku zachęcam do zapoznania się z moim poprzednim artykułem pt. Nano Banana - darmowy edytor zdjęć AI od Google. Co to jest, jak działa i ile kosztuje?

    Dostęp do Nano Banana przez Gemini

    Dostęp do standardowej wersji Nano Banana możemy uzyskać poprzez darmowy czat Gemini. Aby z niego skorzystać, wystarczy posiadać konto Gmail - to jedyny warunek, który trzeba spełnić. Loguję się tym samym kontem, którego używam do poczty elektronicznej czy innych usług Google. Po zalogowaniu mam dostęp do dwóch modeli - "szybki" oraz "myślący". Wybór między nimi decyduje o tym, z jakiej wersji Nano Banana będę korzystać. Jeśli wybiorę opcję "szybki", zastosowana zostanie standardowa wersja Nano Banana. Natomiast wybierając opcję "myślący", uruchamiam model Nano Banana Pro, który oferuje lepszą jakość generowanych grafik i większe możliwości interpretacji promptów.

    Czat Gemini – dostęp do Nano Banana przez konto Gmail

    SPRAWDŹ KURS ONLINE - NANO BANANA, FLUX KONTEXT, VEO I INNE

    Darmowy dostęp do Nano Banana Pro

    Darmowe konto Gmail umożliwia korzystanie z podstawowej wersji Nano Banana bez żadnych ograniczeń. W przypadku Nano Banana Pro sytuacja wygląda nieco inaczej - mam dostęp do około trzech generacji obrazów, po czym system wymaga wykupienia płatnej subskrypcji. Dla osób, które chcą regularnie korzystać z zaawansowanej wersji, dostępne są trzy płatne plany subskrypcyjne: Google AI Plus, Google AI Pro oraz Google AI Ultra. Każdy z nich oferuje różny poziom dostępu do funkcji AI, w tym nieograniczone korzystanie z Nano Banana Pro.

    Interfejs Nano Banana Pro – subskrypcje Google AI Plus, Pro i Ultra

    Warto wspomnieć o wyjątkowo korzystnej ofercie dla studentów - na moment pisania tego artykułu mogą oni aktywować dostęp do Gemini Pro na cały rok całkowicie za darmo. Szczegółowe informacje oraz formularz rejestracyjny znajdę pod tym adresem. To doskonała okazja dla osób uczących się, które chcą eksperymentować z narzędziami AI bez ponoszenia kosztów.

    Formularz aktywacji rocznego darmowego dostępu do Gemini Pro dla studentów

    Sprawdź nasz film, z którego dowiesz się jak korzystać z Nano Banana Pro

    Google AI Studio - elastyczne rozwiązanie płatności

    Alternatywą dla subskrypcji jest korzystanie z Nano Banana Pro poprzez platformę Google AI Studio. W tym modelu nie muszę wykupywać stałego abonamentu - płacę wyłącznie za faktycznie zużyte kredyty. Dla osób, które chcą generować grafiki od czasu do czasu, może to okazać się najbardziej ekonomicznym rozwiązaniem. Google AI Studio oferuje znacznie więcej opcji personalizacji niż czat Gemini. Mogę wybierać spośród trzech rozdzielczości - 1K, 2K oraz 4K, co pozwala dostosować jakość obrazu do konkretnych potrzeb. Dodatkowo mamy do dyspozycji różne proporcje obrazu (aspect ratio), między innymi: 1:1, 9:16, 16:9, 3:4, 4:3 i wiele innych formatów. Aby zilustrować koszty, wygenerowałem testową grafikę w rozdzielczości 4K przedstawiającą banana w stroju superbohatera.

    Testowa grafika banana w stroju superbohatera wygenerowana w 4K w Google AI Studio

    Całe generowanie zużyło 530 tokenów, co kosztowało jedynie 0,00106 dolara. Jak widać, nawet wysokiej jakości grafiki można tworzyć za ułamek centa, co czyni to rozwiązanie bardzo przystępnym cenowo.

    Dowiedz się jak korzystać z Nano Banana Pro za darmo!

    Comfy Cloud - generowanie bez instalacji

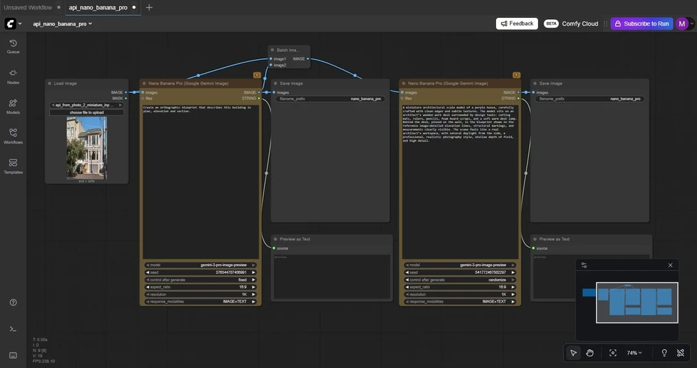
    Kolejną możliwością skorzystania z Nano Banana jest platforma Comfy Cloud dostępna pod tym adresem. Największą zaletą tego rozwiązania jest fakt, że nie wymaga instalacji żadnego oprogramowania na komputerze - wszystko działa bezpośrednio w przeglądarce internetowej.

    Interfejs Comfy Cloud – generowanie grafik Nano Banana bez instalacji

    Podobnie jak w przypadku Google AI Studio, w Comfy Cloud płacimy tylko za zużyte kredyty. System ten sprawdza się szczególnie dobrze dla użytkowników, którzy potrzebują szybkiego dostępu do narzędzia bez konieczności konfigurowania środowiska lokalnego czy pobierania dodatkowych programów.

    Raya - Alternatywa dla Nano Banana Pro

    Jeśli jesteś projektantem wnętrz lub architektem i szukasz narzędzia AI stworzonego z myślą o Twoich potrzebach, warto zapoznać się z platformą Raya. W przeciwieństwie do rozwiązań opartych na czacie, takich jak Gemini czy Google AI Studio, Raya nie wymaga pisania rozbudowanych, technicznych promptów - wystarczy wgrać zdjęcie pomieszczenia lub projektu i wybrać interesujący Cię styl wizualizacji. Narzędzie zostało zaprojektowane z myślą o intuicyjnej obsłudze, dzięki czemu nawet osoby bez doświadczenia z generatywną AI mogą w kilka chwil uzyskać profesjonalnie wyglądające wizualizacje. To idealne rozwiązanie dla tych, którzy chcą skupić się na efekcie końcowym, a nie na opanowaniu skomplikowanej sztuki promptingu. Możesz wypróbować Rayę bezpłatnie na stronie raya.design.

    Alternatywa dla Nano Banan Pro - Poznaj Raya

    Które rozwiązanie wybrać?

    Wybór odpowiedniego sposobu korzystania z Nano Banana Pro zależy od indywidualnych potrzeb i częstotliwości użytkowania. Jeśli planuję intensywną pracę z generowaniem obrazów i potrzebuję nieograniczonego dostępu, warto rozważyć jedną z płatnych subskrypcji Google AI. Dla osób, które generują grafiki sporadycznie, bardziej opłacalnym wyborem będzie Google AI Studio lub Comfy Cloud z modelem płatności za zużyte kredyty. Dzięki temu unikną miesięcznych opłat abonamentowych i zapłacą tylko za to, z czego rzeczywiście korzystają. Studenci powinni w pierwszej kolejności sprawdzić ofertę darmowego rocznego dostępu do Gemini Pro - to najlepsza opcja, aby poznać możliwości narzędzia bez żadnych kosztów. Natomiast użytkownicy poszukujący największej kontroli nad parametrami generowania i najwyższej jakości grafik, znajdą w Google AI Studio najbardziej zaawansowane opcje ustawień.

    Podsumowanie

    Nano Banana Pro to potężne narzędzie do generowania grafik, które mogę wykorzystać na wiele różnych sposobów - od darmowego dostępu przez Gemini, przez elastyczne płatności w Google AI Studio, aż po wygodne rozwiązanie bez instalacji w Comfy Cloud. Niezależnie od wybranej metody, mam dostęp do tej samej wysokiej jakości modelu AI, który potrafi tworzyć imponujące wizualizacje na podstawie tekstowych opisów. Warto przetestować różne opcje i wybrać tę, która najlepiej odpowiada moim potrzebom i budżetowi.

    Autor

    Mateusz Ciećwierz Architekt, grafik 3d

    Absolwent Wydziału Architektury Politechniki Warszawskiej. Założyciel serwisu CG Wisdom. Autor ponad 25 kursów z oprogramowania 3ds Max i V-ray. Fan gier, komiksów i starych samochodów.

    Przeczytaj o AI - Sztuczna inteligencja na naszym blogu